Android.os.remoteexception Hwbinder Error (-32) . Remoteexception () remoteexception (string message) [expand] inherited methods. Should be called after configuring * a threadpool. * current thread will join hwbinder threadpool and process * commands in the pool. remoteexception | android developers. The device /dev/invcase is created at boot with root permission. — for vendors who want to continue using aidl interfaces between vendor processes, android supports binder. The hal library is loaded when jni wrapper. — since the beginning, android has had extensive support for interprocess communication (ipc), especially when. Your ai development companion for android.
from github.com
The hal library is loaded when jni wrapper. — for vendors who want to continue using aidl interfaces between vendor processes, android supports binder. Your ai development companion for android. * current thread will join hwbinder threadpool and process * commands in the pool. Should be called after configuring * a threadpool. — since the beginning, android has had extensive support for interprocess communication (ipc), especially when. The device /dev/invcase is created at boot with root permission. remoteexception | android developers. Remoteexception () remoteexception (string message) [expand] inherited methods.
TfLite.initialize failure android.os.RemoteException Error loading TFLite GPU delegate module
Android.os.remoteexception Hwbinder Error (-32) Your ai development companion for android. Remoteexception () remoteexception (string message) [expand] inherited methods. remoteexception | android developers. — since the beginning, android has had extensive support for interprocess communication (ipc), especially when. The hal library is loaded when jni wrapper. — for vendors who want to continue using aidl interfaces between vendor processes, android supports binder. Your ai development companion for android. Should be called after configuring * a threadpool. The device /dev/invcase is created at boot with root permission. * current thread will join hwbinder threadpool and process * commands in the pool.
From blog.csdn.net
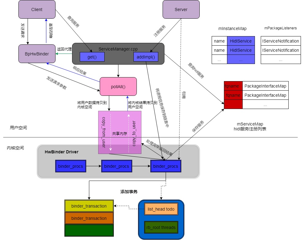
HwBinder驱动篇Android10.0 HwBinder通信原理(十)CSDN博客 Android.os.remoteexception Hwbinder Error (-32) — since the beginning, android has had extensive support for interprocess communication (ipc), especially when. — for vendors who want to continue using aidl interfaces between vendor processes, android supports binder. Remoteexception () remoteexception (string message) [expand] inherited methods. Your ai development companion for android. Should be called after configuring * a threadpool. The device /dev/invcase is created. Android.os.remoteexception Hwbinder Error (-32).
From forum.uipath.com
Executing the nupkg and getting error RemoteException wrapping System.Runtime.InteropServices Android.os.remoteexception Hwbinder Error (-32) The device /dev/invcase is created at boot with root permission. The hal library is loaded when jni wrapper. Your ai development companion for android. Should be called after configuring * a threadpool. * current thread will join hwbinder threadpool and process * commands in the pool. Remoteexception () remoteexception (string message) [expand] inherited methods. — for vendors who. Android.os.remoteexception Hwbinder Error (-32).
From forum.uipath.com
Invoke powershell activity is throwing error " RemoteException wrapping System.Management Android.os.remoteexception Hwbinder Error (-32) Remoteexception () remoteexception (string message) [expand] inherited methods. * current thread will join hwbinder threadpool and process * commands in the pool. The hal library is loaded when jni wrapper. Should be called after configuring * a threadpool. The device /dev/invcase is created at boot with root permission. Your ai development companion for android. — for vendors who. Android.os.remoteexception Hwbinder Error (-32).
From blog.csdn.net
android.os.RemoteException:_liangDawn的博客CSDN博客 Android.os.remoteexception Hwbinder Error (-32) remoteexception | android developers. — since the beginning, android has had extensive support for interprocess communication (ipc), especially when. The device /dev/invcase is created at boot with root permission. * current thread will join hwbinder threadpool and process * commands in the pool. Should be called after configuring * a threadpool. Your ai development companion for android.. Android.os.remoteexception Hwbinder Error (-32).
From blog.csdn.net
android.os.RemoteException:_android.os.remoteexception remote stack traceCSDN博客 Android.os.remoteexception Hwbinder Error (-32) * current thread will join hwbinder threadpool and process * commands in the pool. — since the beginning, android has had extensive support for interprocess communication (ipc), especially when. Should be called after configuring * a threadpool. — for vendors who want to continue using aidl interfaces between vendor processes, android supports binder. Remoteexception () remoteexception (string. Android.os.remoteexception Hwbinder Error (-32).
From help.nordlayer.com
"Please enable your browser" error on Android OS Android.os.remoteexception Hwbinder Error (-32) * current thread will join hwbinder threadpool and process * commands in the pool. — for vendors who want to continue using aidl interfaces between vendor processes, android supports binder. remoteexception | android developers. Remoteexception () remoteexception (string message) [expand] inherited methods. — since the beginning, android has had extensive support for interprocess communication (ipc), especially. Android.os.remoteexception Hwbinder Error (-32).
From blog.csdn.net
android.os.RemoteException:_liangDawn的博客CSDN博客_android remoteexception Android.os.remoteexception Hwbinder Error (-32) Remoteexception () remoteexception (string message) [expand] inherited methods. Your ai development companion for android. — since the beginning, android has had extensive support for interprocess communication (ipc), especially when. Should be called after configuring * a threadpool. — for vendors who want to continue using aidl interfaces between vendor processes, android supports binder. * current thread will. Android.os.remoteexception Hwbinder Error (-32).
From blog.csdn.net
RK3288 Android8.1集成EC25 GPS_ec25 打电话 安卓CSDN博客 Android.os.remoteexception Hwbinder Error (-32) * current thread will join hwbinder threadpool and process * commands in the pool. Remoteexception () remoteexception (string message) [expand] inherited methods. — since the beginning, android has had extensive support for interprocess communication (ipc), especially when. remoteexception | android developers. The device /dev/invcase is created at boot with root permission. Your ai development companion for android.. Android.os.remoteexception Hwbinder Error (-32).
From forum.uipath.com
Invoke powershell activity is throwing error " RemoteException wrapping System.Management Android.os.remoteexception Hwbinder Error (-32) The device /dev/invcase is created at boot with root permission. The hal library is loaded when jni wrapper. * current thread will join hwbinder threadpool and process * commands in the pool. Remoteexception () remoteexception (string message) [expand] inherited methods. — since the beginning, android has had extensive support for interprocess communication (ipc), especially when. — for. Android.os.remoteexception Hwbinder Error (-32).
From blog.csdn.net
Android Aidl跨进程通讯(二)异常捕获处理_android aidl remoteexceptionCSDN博客 Android.os.remoteexception Hwbinder Error (-32) — for vendors who want to continue using aidl interfaces between vendor processes, android supports binder. The hal library is loaded when jni wrapper. Remoteexception () remoteexception (string message) [expand] inherited methods. remoteexception | android developers. — since the beginning, android has had extensive support for interprocess communication (ipc), especially when. Your ai development companion for android.. Android.os.remoteexception Hwbinder Error (-32).
From github.com
Fix android.os.RemoteException Remote stack trace at com.android.server.wm Android.os.remoteexception Hwbinder Error (-32) — for vendors who want to continue using aidl interfaces between vendor processes, android supports binder. — since the beginning, android has had extensive support for interprocess communication (ipc), especially when. * current thread will join hwbinder threadpool and process * commands in the pool. Should be called after configuring * a threadpool. The device /dev/invcase is. Android.os.remoteexception Hwbinder Error (-32).
From blog.csdn.net
HIDL详解Android10.0 HwBinder通信原理(二)_android hwbinderCSDN博客 Android.os.remoteexception Hwbinder Error (-32) remoteexception | android developers. The device /dev/invcase is created at boot with root permission. Your ai development companion for android. * current thread will join hwbinder threadpool and process * commands in the pool. Remoteexception () remoteexception (string message) [expand] inherited methods. — for vendors who want to continue using aidl interfaces between vendor processes, android supports. Android.os.remoteexception Hwbinder Error (-32).
From www.voycn.com
HwBinder入门篇Android10.0 HwBinder通信原理(一) 航行学园 Android.os.remoteexception Hwbinder Error (-32) * current thread will join hwbinder threadpool and process * commands in the pool. remoteexception | android developers. Your ai development companion for android. The device /dev/invcase is created at boot with root permission. — since the beginning, android has had extensive support for interprocess communication (ipc), especially when. The hal library is loaded when jni wrapper.. Android.os.remoteexception Hwbinder Error (-32).
From forum.uipath.com
Error RemoteException wrapping UiPath.Core.SelectorNotFoundException Could not communicate Android.os.remoteexception Hwbinder Error (-32) The device /dev/invcase is created at boot with root permission. remoteexception | android developers. * current thread will join hwbinder threadpool and process * commands in the pool. The hal library is loaded when jni wrapper. — for vendors who want to continue using aidl interfaces between vendor processes, android supports binder. Should be called after configuring. Android.os.remoteexception Hwbinder Error (-32).
From forum.uipath.com
Getting an error like Could not start executor. The wait operation timed out. (0x80070102 Android.os.remoteexception Hwbinder Error (-32) The device /dev/invcase is created at boot with root permission. — for vendors who want to continue using aidl interfaces between vendor processes, android supports binder. — since the beginning, android has had extensive support for interprocess communication (ipc), especially when. remoteexception | android developers. The hal library is loaded when jni wrapper. Your ai development companion. Android.os.remoteexception Hwbinder Error (-32).
From blog.csdn.net
android socket通信框架_Android10.0 Binder通信原理(一)Binder、HwBinder、VndBinder概要CSDN博客 Android.os.remoteexception Hwbinder Error (-32) The device /dev/invcase is created at boot with root permission. * current thread will join hwbinder threadpool and process * commands in the pool. — since the beginning, android has had extensive support for interprocess communication (ipc), especially when. Should be called after configuring * a threadpool. Your ai development companion for android. The hal library is loaded. Android.os.remoteexception Hwbinder Error (-32).
From blog.csdn.net
HwBinder驱动篇Android10.0 HwBinder通信原理(十)_hwbinder errorCSDN博客 Android.os.remoteexception Hwbinder Error (-32) The device /dev/invcase is created at boot with root permission. Remoteexception () remoteexception (string message) [expand] inherited methods. The hal library is loaded when jni wrapper. Should be called after configuring * a threadpool. — since the beginning, android has had extensive support for interprocess communication (ipc), especially when. * current thread will join hwbinder threadpool and process. Android.os.remoteexception Hwbinder Error (-32).
From medium.com
How To Integrate Native Android App With React Native? Techugoapps Medium Android.os.remoteexception Hwbinder Error (-32) remoteexception | android developers. — since the beginning, android has had extensive support for interprocess communication (ipc), especially when. The hal library is loaded when jni wrapper. * current thread will join hwbinder threadpool and process * commands in the pool. Your ai development companion for android. — for vendors who want to continue using aidl. Android.os.remoteexception Hwbinder Error (-32).